Komunikaty

pagina

Rada Miasta Poznania

Pominąłeś menu

menu

Ustanawianie pomników przyrody

Przewodniczący Rady Miasta Grzegorz Ganowicz wystosował interpelację w sprawie procedury ustanawiania pomników przyrody w Poznaniu.

duże drzewo rosnące na dziedzińcu dużego gmachu - grafika artykułu
Drzewo pomnik przyrody na dziedzińcu CK Zamek

Przewodniczący RMP w nawiązaniu do dyskusji, która miała miejsce w trakcie sesji Rady Miasta Poznania w dniu 8 lipca br., zwrócił się z prośbą o przedstawienie formalnej procedury ustanawiania pomników przyrody, jaka jest realizowana w Poznaniu. Poprosił też o przedstawienie zasad i kryteriów, którymi kieruje się Wydział Klimatu i Środowiska w prowadzeniu wspomnianych postepowań. Zdaniem Grzegorza Ganowicza wyjaśnienia wymaga też postawione w czasie dyskusji pytanie, dlaczego niektóre postepowania prowadzone są przewlekle. Dlatego zwraca się również o dokonanie analizy możliwości usprawnienia tych postepowań.

Miasto w odpowiedzi zapewnia, że procedura ustanawiania pomników przyrody w Poznaniu jest stale analizowana i jeśli jest taka możliwość - usprawniana. Miastu zależy na wypracowaniu równowagi pomiędzy skuteczną ochroną przyrody a wymogami formalno-prawnymi.

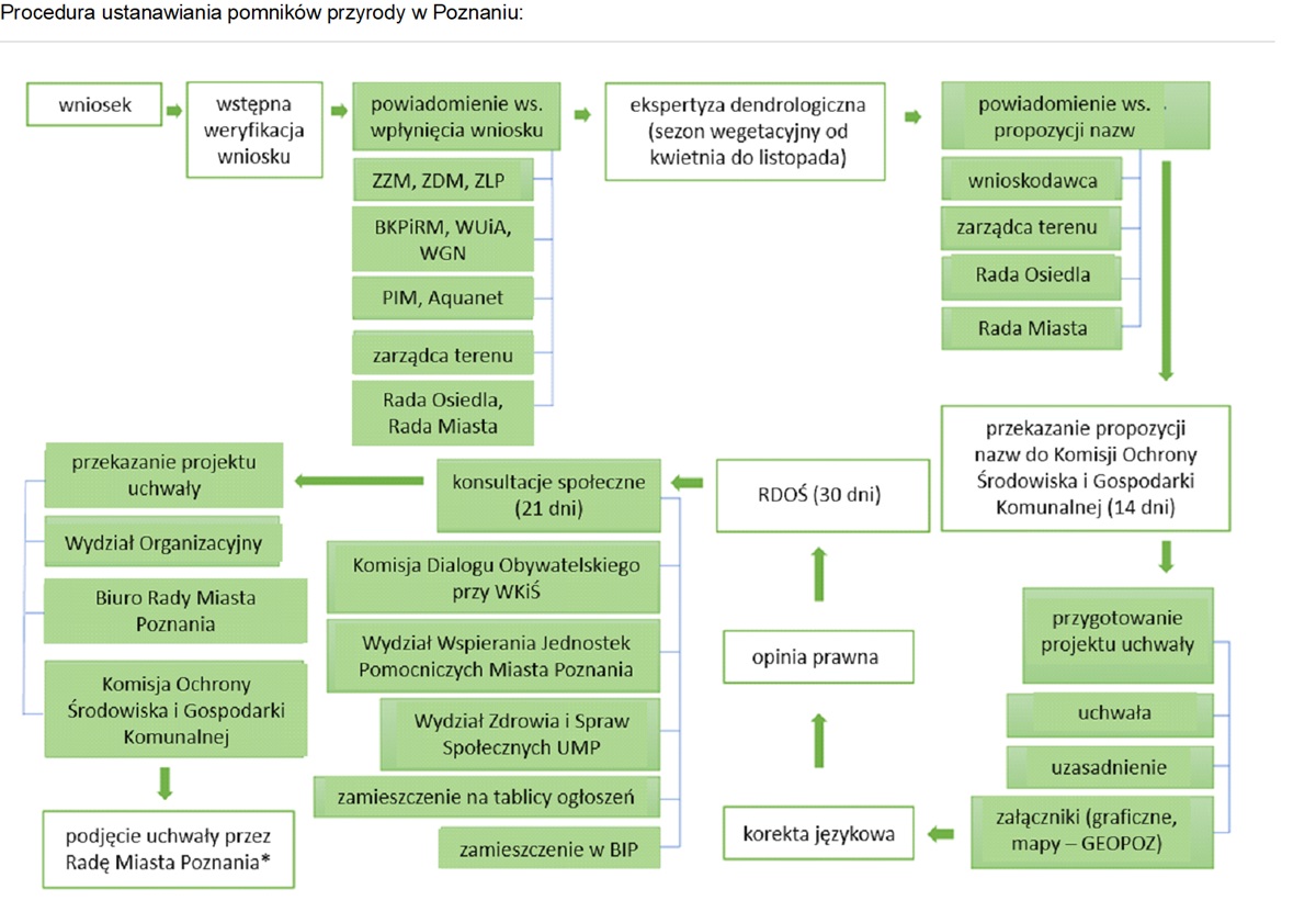
W załączniku nr 1 do odpowiedzi przedstawiono szczegółową procedurę od momentu złożenia wniosku do podjęcia uchwały w sprawie ustanowienia pomnika przyrody. Podstawą stosowanej procedury są następujące akty prawne i rekomendacje: ustawa o ochronie przyrody [1] - art. 40 - 45; rozporządzenie Ministra Środowiska z dnia 4 grudnia 2017 r. - kryteria jakie muszą spełnić twory przyrody żywej i nieożywionej aby zostały uznane za pomniki przyrody [2]; "Rekomendacje Generalnego Dyrektora Ochrony Środowiska w sprawie redagowania uchwał (...) rad gmin dotyczących pomników przyrody (...)" [3]; zarządzenie Nr 11/2025 Dyrektora Wydziału Klimatu i Środowiska z dnia 17 lipca 2025 r. w sprawie Regulaminu organizacyjnego Wydziału Klimatu i Środowiska Urzędu Miasta Poznania, Regulamin § 7 ust. 10 pkt. 2; zarządzenie Nr 726/2019/P Prezydenta Miasta Poznania z dnia 3 września 2019 r. w sprawie zasad redagowania i trybu opracowywania aktów prawnych oraz pism okólnych [4].

Każda decyzja o ustanowieniu pomnika przyrody poddawana jest procesowi opiniowania. Uwzględniane są stanowiska miejskich jednostek odpowiedzialnych m.in. za planowanie przestrzenne, inwestycje, remonty, modernizacje, przebudowy oraz realizację celów publicznych. Uzgodnienia są niezbędne, by uniknąć ewentualnych kolizji z projektami miejskimi, a także ryzyka późniejszego uchylenia ochrony, co mogłoby przynieść niepożądane skutki zarówno dla środowiska, jak i dla wiarygodności podejmowanych działań. W warunkach dużego miasta każda decyzja o objęciu drzewa ochroną pomnikową musi być oparta na rzetelnej analizie, również w odniesieniu do potencjalnych roszczeń właścicieli nieruchomości, o których mowa w art. 129 Prawa ochrony środowiska [5]. Niezbędne jest więc odpowiedzialne szacowanie zarówno ryzyk, jak i długofalowych konsekwencji takich decyzji. Jako przykład Miasto podaje pomnik przyrody "Fifne wierzby" i roszczenia odszkodowawcze właścicieli działek, na których zlokalizowane są drzewa objęte ochroną pomnikową.

W odpowiedzi zwraca się też uwagę, że w ostatnich latach nastąpił gwałtowny wzrost liczby wniosków o ustanowienie pomników przyrody: w 2019 r. zgłoszono 30 drzew, w 2021 r. - 46 drzew, w 2022 r. - 273 drzewa, w 2023 r. - 756 drzew. W 2024 r. liczba ta wyniosła 38 drzew, a w roku bieżącym (do końca lipca) zgłoszono ich 32. Tak duża skala zainteresowania ochroną pomnikową wymaga od Miasta odpowiedzialnego podejścia organizacyjnego i prawnego, a także uwzględnienia możliwości finansowych związanych z działaniami pielęgnacyjnymi i monitoringiem.

W latach 2022-2025 wykonano cztery ekspertyzy dendrologiczne w celu zaopiniowania drzew do objęcia ochroną jako pomniki przyrody (szczegółowo przedstawione w załączniku nr 2 do odpowiedzi): "Ekspertyza dendrologiczna na potrzeby monitoringu form ochrony przyrody w ramach zadania "Pozostałe działania z zakresu ochrony środowiska" - ekspertyzy, opinie, analizy w zakresie ochrony środowiska" zgodnie z umową nr KOS-IX.272.30.2022; "Ekspertyza dendrologiczna na potrzeby na potrzeby ustanowienia form ochrony przyrody w ramach zadania "Pozostałe działania z zakresu ochrony środowiska" - ekspertyzy, opinie, analizy zakresie ochrony środowiska w zakresie ochrony środowiska" zgodnie z umową nr KOS-IX.272.28.2022; "Wykonanie ekspertyzy dendrologicznej wraz z inwentaryzacją drzew zgłoszonych do objęcia Formą Ochrony Przyrody", etap I, II i III zgodnie z umową nr KSr IX.272.64.2023; "Ekspertyzy, opinie, analizy dot. pomników przyrody" zgodnie z umową nr KSr IX.272.16.2025.

Miasto podkreśla, że ochrona drzewa nie kończy się w momencie ustanowienia go pomnikiem przyrody. Konieczny jest dalszy nadzór nad jego stanem zdrowotnym, stabilnością oraz bezpieczeństwem w przestrzeni publicznej. Odpowiedzialność za ten nadzór - w tym również odpowiedzialność finansowa i karna w przypadku ewentualnych szkód - spoczywa na Mieście.

Wydział Klimatu i Środowiska zleca prowadzenie ekspertyz dendrologicznych określających aktualny stan fitosanitarny drzew stanowiących pomniki przyrody wraz z zaleceniami do działań pielęgnacyjnych. Wydział monitoruje pomniki przyrody i przygotowuje związane z nimi uchwały w sprawie uzgodnienia zakresu prac wykonywanych na potrzeby ochrony przyrody (w załączniku nr 3 do odpowiedzi zamieszczono wykaz przygotowanych uchwał w tej sprawie w latach 2022-2025).

Procedura ustanawiania pomników przyrody w Poznaniu, mimo jej stałego udoskonalania, musi uwzględniać specyfikę dużego miasta, liczne uzgodnienia z jednostkami miejskimi oraz potencjalne roszczenia. W opinii władz Miasta, przy znaczącym wzroście liczby wniosków w ostatnich latach, konieczne jest odpowiedzialne i ostrożne podejście do realizacji ustanawiania form ochrony przyrody. Objęcie drzewa ochroną to nie tylko decyzja uchwałodawcza, lecz także długofalowy obowiązek obejmujący monitoring, podejmowanie konkretnych działań pielęgnacyjnych, a także ponoszenie odpowiedzialności wynikającej z zapewnienia bezpieczeństwa osób i mienia po stronie Miasta [6].

Poniższa treść została przygotowana przez biuletyn/Wydawnictwo Miejskie Posnania

Podstawa prawna:
[1] Ustawa z dnia 16 kwietnia 2004 r. o ochronie przyrody (t.j. Dz. U. z 2024 r. poz. 1478 ze zm.).
[2] Rozporządzenie Ministra Środowiska z dnia 4 grudnia 2017 r. w sprawie kryteriów uznawania tworów przyrody żywej i nieożywionej za pomniki przyrody (Dz. U. 2017, poz. 2300).
[3] "Rekomendacje Generalnego Dyrektora Ochrony Środowiska w sprawie redagowania uchwał sejmików województw dotyczących parków krajobrazowych i obszarów chronionego krajobrazu oraz uchwał rad gmin dotyczących pomników przyrody, stanowisk dokumentacyjnych, użytków ekologicznych oraz zespołów przyrodniczo-krajobrazowych, GDOŚ, Warszawa 2018.
[4] Zarządzenie Nr 726/2019/P Prezydenta Miasta Poznania z dnia 3 września 2019 r. w sprawie zasad redagowania i trybu opracowywania aktów prawnych oraz pism okólnych ze zm.
[5] Ustawa z dnia 27 kwietnia 2001 r. Prawo ochrony środowiska (t.j. Dz.U. z 2025 r. poz. 647 ze zm.).
[6] Art. 417 ustawy z dnia 23 kwietnia 1964 r. Kodeks cywilny (t.j. Dz. U. z 2024 r. poz. 1061 z późn. zm.) oraz art. 160, 231 ustawy z dnia 6 czerwca 1997 r. Kodeks karny (t.j. Dz. U. z 2025 r. poz. 383).

Dowiedz się więcej na temat

Do góry